Operations
Orchestrationの構成

Operations Orchestrationはソフトウェアの構成としてStudioとCentralの2種類があります。ワークフローの作成/設計支援ツール「Operations Orchestration Studio」とワークフロー実行環境/管理機能「Operations Orchestration Central」です。

Studio

フローの作成
フローの作成
デバッガ
デバッガ
仕様書作成
仕様書作成
Operations Orchestration Studioはデスクトップベースのアプリケーションで、フロー作成者がフローを作成するのに使用します。作成者はStudioを使用してフローの設計、デバッグ、パッケージ化を実行可能。 また、ソースコントロール管理ソフトウェアへの統合やプロジェクトの分割、マルチオーサリングなど、コード機能による自動化が提供されています。

Central

フローの実行
フローの実行
ダッシュボード
ダッシュボード
実行ログ管理
実行ログ管理
Operations Orchestration Centralは、Operations Orchestrationの実行時環境です。フローの実行、各種の実行の監視、レポートの生成などに使用されます。Operations Orchestration Centralには、WebベースのUIと一連のAPIがあり、管理者、エンドユーザー、インテグレーターがこれらにアクセスできます。また、WARファイルとしてアプリケーションサーバー内に追加するか、スタンドアロンインストールとしても使用できます。

機能<Studio>

Studio: 簡単なフロー作成

Operations Orchestration StudioのGUIによる操作により、運用自動化のフロー作成の生産性が非常に高いです。また、Operations Orchestration Studioと標準のテンプレート活用することでフロー変更時にもメンテナンス性が高い維持管理を実現できます。
Studio: 簡単なフロー作成

Studio: フロー作成の柔軟性

分かれたタスクやフローを並列に実行したり、ひとつのタスクを同時に複数の機器に対して実行し、より効率的なタスク実行や変更作業を実現可能です。
Studio: フロー作成の柔軟性

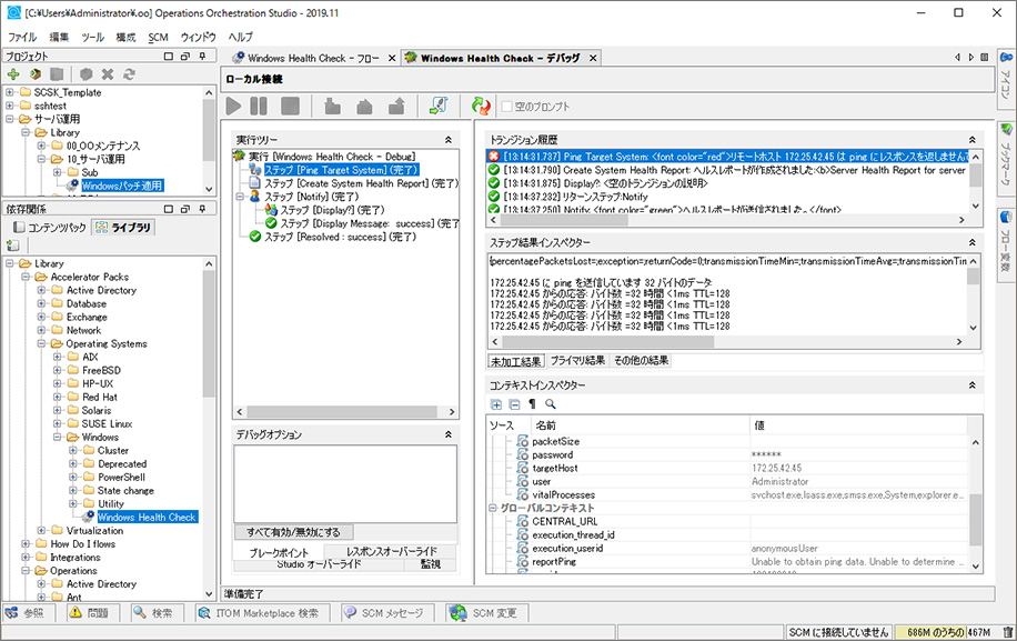
Studio: 容易に使える高性能デバッガ

強力なデバッガにより設計した自動化フローの信頼性をテスト・評価することができます。
Studio: 容易に使える高性能デバッガ

Studio: ドキュメント自動生成

Operations Orchestration StudioのGUIによる操作により作成された運用自動化のフローは自動的に設計仕様書として利用できます。それにより、管理工数の削減とノウハウ一括管理ができます。
Studio: ドキュメント自動生成

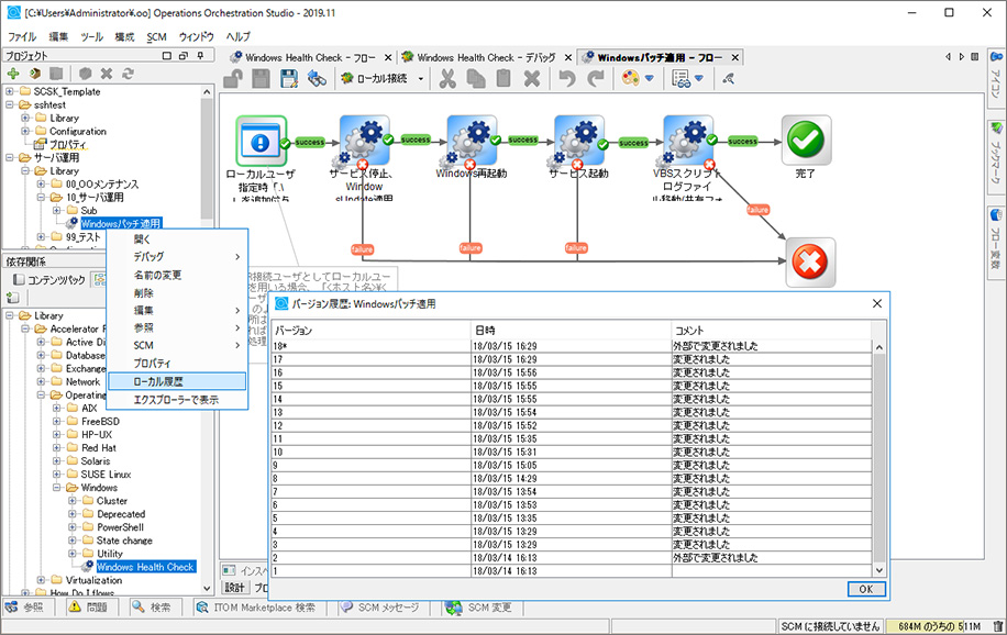
Studio: フローのバージョン管理

Operations Orchestration Studioはプロジェクトや部署の複数の人間による管理に対応し、一旦、設計した自動化フローの変更履歴を保持できます。
Studio: フローのバージョン管理

機能<Central>

Central: ダッシュボード

Operations Orchestration CentralはStudioで設計された自動化フローの実行状況、実行結果の一覧表示が可能です。 実行状況から実際にコスト削減されたITオペレーションのROI算出ができる機能も備えています。
Central: ダッシュボード

Central: スケジューリング

Operations Orchestration Centralは多彩なITオペレーションに対応するため、任意のスケジュールパターンで実行できます。
監視ツールなどとの外部連携機能も併せて利用することも可能です。
Central: スケジューリング

Central: フローの実行

Operations Orchestration Centralは自動化されたITオペレーションのフローの一つ一つの実行状況を簡単に確認できます。ステップ毎の結果、メッセージもチェックすることができます。
Central: フローの実行

Central: フロー監査証跡ログの保持

Operations Orchestration Centralは自動化されたフローの監査証跡ログの保持が可能です。
実行者、所要時間(1/1,000秒単位で記録)、結果詳細を取得可能です。
Central: フロー監査証跡ログの保持

評価・体験版のご案内

Operations Orchestrationは実際にそのコンセプトを評価・体験版(Community Edition)にて体験する事が出来ます。評価・構想の段階からお客様のシステムへの自動化適用・改善アプローチをご提案致します。
評価・体験版のお申し込み

デモ依頼受付中

Operations Orchestrationのデモを実施しております。実際の自動化フロー作成・運用の流れを画面でご確認いただく事が可能です。
デモのお申し込み

お問い合わせ・
資料請求はお気軽に SCSK株式会社 ITインフラ・ソフトウェア事業本部 データ・ミドルウェア部

TEL 03-5166-1673